Car Mechanic Simulator 2018 Free Download (v1.6.5 & All Dlc)

Data Guardian v1.6.5  Software

Posted by moitapchoi at May 19, 2009
Data Guardian v1.6.5

Data Guardian v1.6.5
Date : May 19, 2009 | OS : Winall | 7.04 MB

Security and privacy are two of the most important issues in todays world leaving passwords on sticky notes around your computer simply will not cut it anymore. Data Guardian is a secure database application with up to 448-bits of Blowfish encryption - regardless of how sensitive your data is. Create multiple databases in Data Guardian for a variety of purposes such as an address book, customer database, Christmas shopping list, journal, password manager, or even notepad.

Atlantis Word Processor v1.6.5.2 Alpha 5  Software

Posted by willsxx at July 20, 2010
Atlantis Word Processor v1.6.5.2 Alpha 5

Atlantis Word Processor v1.6.5.2 Alpha 5 | 3.15 MB

Atlantis Word Processor is an application that will help you to work under extremely safe conditions. Atlantis is an innovative, no-nonsense word processor carefully designed with the end-user in mind. Compact, fast-loading, but still powerful and efficient, Atlantis will be the perfect companion for a wide range of your word processing tasks, - from simple to most complex.

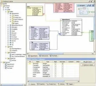
DbWrench v1.6.5  Software

Posted by rslink at Aug. 25, 2010
DbWrench v1.6.5

DbWrench v1.6.5 | 15.7 MB

Analyze, review, document and communicate your database designs with enitity relation diagrams. Reduce time consuming, error prone SQL coding with generated scripts and GUI forms.

Atlantis Word Processor BETA v1.6.5.8.b2  Software

Posted by littledev at Nov. 18, 2011
Atlantis Word Processor BETA v1.6.5.8.b2


Atlantis Word Processor BETA v1.6.5.8.b2 | 3 MB


Atlantis is an innovative word processor carefully designed with the end-user in mind. Compact, fast-loading, but still powerful and efficient, Atlantis will be the perfect companion for a wide range of your word processing tasks, – from simple to most complex.

TimeSpaceLink Software ExprCalcPlus v1.6.5  Software

Posted by yuriandrea at Jan. 23, 2011
TimeSpaceLink Software ExprCalcPlus v1.6.5

TimeSpaceLink Software ExprCalcPlus v1.6.5 | 1 MB

ExprCalcPlus is a convenient expression calculator that can compute various mathematic formulas and expressions. Mainly mathematic function such as sin, cos, log and exponent are supported. It also supports batch calculating.

Roland Cloud ZENOLOGY Pro v1.6.5 macOS  Software

Posted by Magictor at March 4, 2022
Roland Cloud ZENOLOGY Pro v1.6.5 macOS

Roland Cloud ZENOLOGY Pro v1.6.5 macOS | 1.64 GB

Harness the vast power of the ZEN-Core Synthesis System and dive deep into the world of custom sound design with ZENOLOGY Pro. You get the amazing sound quality and efficiency of ZENOLOGY, plus an expansive interface to craft all-new sounds that inspire your music.

Valhalla DSP Valhalla Plate v1.6.5 macOS  Software

Posted by Magictor at Jan. 8, 2022
Valhalla DSP Valhalla Plate v1.6.5 macOS

Valhalla DSP Valhalla Plate v1.6.5 macOS | 19.4 Mb

ValhallaPlate is our algorithmic take on the classic plate reverberation sound. Seven original algorithms emulate the sound and behavior of real world steel plate reverbs, and take the sound into dimensions that physical plates can't touch.

Double Tap Pro v1.6.5 b51  Software

Posted by Orten at June 13, 2017
Double Tap Pro v1.6.5 b51

Double Tap Pro v1.6.5 b51 | 3.6 MB

Save your hard power key, you only double tap home screen to turn off screen. Especially, we can double tap power icon on Always On Display to turn on screen without draining battery. If your device does not have Always On Display, you can cover proximity sensor to turn on screen. We also provide super feature for Samsung device that's easily comeback home screen by touching fingerprint or swipe up bottom edge.

Bluetooth Codec Changer v1.6.5 build 70  Software

Posted by magazlover at Nov. 27, 2023
Bluetooth Codec Changer v1.6.5 build 70

Bluetooth Codec Changer v1.6.5 build 70 | Android | 6.89 MB
Premium version

Improve audio Quality and Latency by Controlling Bluetooth Device Codec. You can fully control your A2DP Profile Codec for your Bluetooth headphones.

Auto Clicker - Automatic tap v1.6.5  Software

Posted by magazlover at Jan. 21, 2023
Auto Clicker - Automatic tap v1.6.5

Auto Clicker - Automatic tap v1.6.5 | Android | 3.78 MB
Unlocked Version

Auto Clicker helps you do repeated taps at any location with any interval you specify.